본문 바로가기
주메뉴 바로가기
주메뉴
센터소개
인사말
연혁
조직도
오시는 길
의 · 한 협진 시범사업
시범사업개요
시범사업 참여병원
시범사업 대상질환
사업성과
협진정보
협진표준임상경로
협진표준임상진료지침
체계적문헌고찰
기관 협진 CP
센터연구
센터 연구 소개
연구 논문 성과
센터소식/알림
연구자 공간
공지/계획
연구자료
연구토론(제안)
연구 진행 현황
KOR
ENG
회원가입
로그인
메뉴
닫기
홈
협진정보
협진표준임상경로
협진정보
협진표준임상경로
협진표준임상진료지침
체계적문헌고찰
기관 협진 CP
협진표준임상경로
협진표준임상경로
A00-B99
I. 특정 감염성 및 기생충성 질환
C00-D48
Ⅱ. 신생물
E00-E90
Ⅳ. 내분비, 영양 및 대사 질환
F00-F99
Ⅴ. 정신 및 행동 장애
G00-G99
VI. 신경계통의 질환
H60-H95
Ⅷ. 귀 및 유돌의 질환
I00-I99
Ⅸ. 순환계통의 질환
J00-J99
Ⅹ. 호흡계통의 질환
K00-K93
ⅩⅠ. 소화계통의 질환
M00-M99
ⅩⅢ. 근골격계통 및 결합조직의 질환
N00-N99
ⅩⅣ. 비뇨생식계통의 질환
O00-O99
ⅩⅤ. 임신, 출산 및 산후기
P00-P96
ⅩⅥ. 출생전후기에 기원한 특정 병태
R00-R99
ⅩⅧ. 달리 분류되지 않은 증상, 징후와 임상 및 검사의 이상소견
S00-T98
ⅩⅨ. 손상, 중독 및 외인에 의한 특정 기타 결과
Z00-Z99
ⅩⅩⅠ. 건강상태 및 보건서비스 접촉에 영향을 주는 요인
U00-U99
ⅩⅩⅡ. 특수목적 코드
F00-F99
Ⅴ. 정신 및 행동 장애
표준임상경로
임상경로별 기관 보유현황
금연
만성피로
불면장애
불안장애
유방암 (유방암 관련 증상)
자폐스펙트럼장애
치매
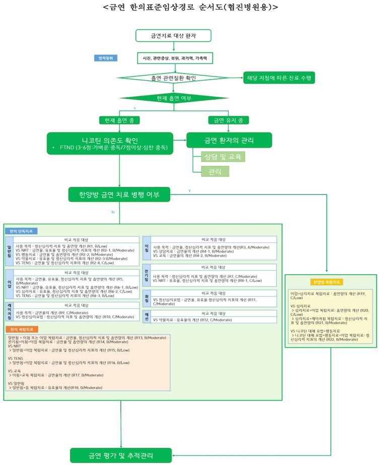
금연 협진병원용 한의표준임상경로
[ 대표코드 : Z720, F171 ]
금연 협진병원용 Time-task matrix
[ 대표코드 : Z720, F171 ]
협진 사업소개
병원소개
사업성과
센터연구 소개
055-360-5992
관련 사이트